Author: Kevin Wang (Twitter)
Bio: Kevin Wang is a long-standing contributor in the CNCF community, leader of the cloud native open source team at Huawei, and co-founder of the CNCF KubeEdge, Volcano and Karmada projects. Kevin has contributed to Kubernetes upstream for years and now spends 100% of his work and focus on wider open source cloud native community development.
According to Gartner, edge computing will have a market size of trillions by 2025 and process more than 75% of all service data. Enterprises require a solution that supports the features of edge nodes, such as lightweight design, high reliability, high security, and large-scale management, as well as unified computing and scheduling, for the unified management of edge devices and O&M of edge computing. KubeEdge, a Kubernetes-based platform that extends cloud-native containerized application orchestration capabilities to the edge, excels at handling a variety of edge-side scenarios, including those that constantly involve scarce resources, shaky networks, wide coverage, and expensive bandwidth. KubeEdge consequently gains popularity in edge-cloud collaboration and data collecting scenarios that need for infrastructure digitization.

KubeEdge offers infrastructure support for the deployment of edge applications, metadata synchronization between clouds and edges, and edge device management, assisting users in managing issues encountered in making digital twins. Using KubeEdge, users can manage devices and data in a cloud native manner and abstract physical devices into digital twins. By constant technology advancement and business best practices, the KubeEdge community has developed rich solutions for numerous industries and scenarios. The Internet of Things, digital twin, and ubiquitous compute can all present organizations with limitless device, application, and data difficulties, and KubeEdge helps organizations cope with them.
Let’s take a look at the technological innovation and application popularization of KubeEdge cloud-native edge computing.
I. KubeEdge: A Cloud Native Edge Computing Project
KubeEdge, taking its name from Kube + Edge, was open sourced in November 2018. It extends Kubernetes native container orchestration and scheduling capabilities to the edge, and provides infrastructure support for edge application deployment, metadata synchronization between clouds and edges, and edge device management. KubeEdge was accepted by CNCF in March 2019 as a sandbox project and became CNCF’s first cloud native edge computing project. It was promoted to an incubation project in September 2020. Based on the Kubernetes native capabilities, KubeEdge supports cloud-edge-device collaboration, edge computing, edge device management, and edge autonomy. KubeEdge has been widely used in industries such as intelligent transportation, smart campus, industrial manufacturing,finance, aerospace, logistics, energy, and intelligent CDN.
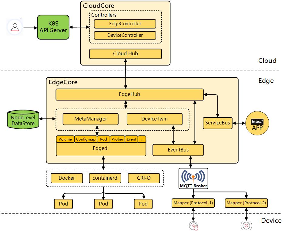
II. KubeEdge Architecture Design
Built on Kubernetes, KubeEdge provides core infrastructure support for networks and applications, deploys applications in the cloud and at the edge, and synchronizes metadata. KubeEdge is 100% compatible with native Kubernetes APIs and allows calls to these APIs to manage edge nodes and devices. In addition, KubeEdge supports MQTT, allowing developers to design logic and enable resource constraints for device communications at the edge. KubeEdge decouples and simplifies Kubernetes modules. Each node requires only a minimum memory of 70 MB to run. In addition, KubeEdge implements functions such as cloud-edge collaboration communications and offline edge autonomy, and extends the orchestration and management of local containerized applications to edge devices.

III. Technological Innovation

Since 2018, the community has witnessed more than 40 iterations and now the latest version is v1.13.0. With excellent capabilities, KubeEdge has made technological breakthroughs along the way:
- Support for 100,000 edge nodes in a Single Cluster
- DMI: cloud native edge device management framework
- EdgeMesh: HA edge computing architecture
- Sedna: edge-cloud synergy AI framework
- Ianvs: distributed collaborative AI benchmarking platform
- Support KubeEdge on OpenHarmony
- Support KubeEdge on Android
- White Paper on Cloud Native Edge Computing Threat Model and Security Protection Technical
- CNCF’s first batch of integrated fuzzing projects
- CNCF’s first SLSA L3 project
…
1. Device Management Interface (DMI)
KubeEdge DMI is designed to help users reimagine scaled device deployment, availability, flexibility, and user experience. DMI integrates device management interfaces, optimizes device management capabilities in edge computing scenarios, and builds a cloud-native digital twin management platform that covers device management and device data.

The KubeEdge DMI framework decouples device management plane data from device service plane data, so that device CRDs are responsible for the lifecycle management of devices themselves. The device service plane data is directly provided for data consumer applications through microservices. In this architecture, devices are not pure data sources, but cloud-native device microservices. Developers of device data consumption applications can focus on the business logic development of applications in a cloud-native manner instead of how to obtain device data. DMI also provides multiple data push modes, allowing data consumers to obtain device data more flexibly and providing better user experience.
Device management is now more uniform, flexible, and standardized for both device application developers and users, as long as the DMI can be implemented.
More about KubeEdge DMI: Design and implementation of the next-generation cloud native edge device management standard DMI
2. EdgeMesh
The KubeEdge edge network solution aims to solve a series of problems related to network connectivity, service collaboration, and traffic governance in edge computing. Currently, the EdgeMesh sub-project implements cross-cloud-edge and cross-edge network communications for applications in edge computing scenarios. It has the following advantages:
- Cross-subnet communications: shields complex edge network environments and provides edge-edge and edge-cloud communications across subnets between containers.
- High reliability: NAT traversal helps establish peer-to-peer hole punching and delivers high forwarding efficiency. When hole punching is not supported, traffic is forwarded through relay to ensure normal service communications.
- Cloud-native experience: provides the same service discovery and traffic forwarding experience as cloud-native for containerized applications for KubeEdge clusters.
- Lightweight agent: Only one such component needs to be deployed on each node. This lightweight agent adopts a layered architecture. Each module is compatible with native components and supports dynamic shutdown.
More about KubeEdge EdgeMesh:https://github.com/kubeedge/edgemesh
3. Sedna
KubeEdge Sedna was born in the trend that AI tasks are being deployed on edge devices as the latter is now having higher performance. Distributed collaborative AI technologies are used to realize AI based on edge devices, edge servers, and cloud servers in distributed or even collaborative mode. As the edge is equipped with stronger compute, edge AI is evolving to edge-cloud collaboration and even distributed collaboration, from the previous “training on cloud and inference at edge” mode.
More about KubeEdge Sedna: https://github.com/kubeedge/sedna
More about KubeEdge: KubeEdge GitHub (https://github.com/kubeedge) and Slack ( https://kubeedge.slack.com )
IV. Wider Adoption Across Industries
KubeEdge has been widely used in industries such as intelligent transportation, smart campus, manufacturing, finance, aerospace, logistics, energy, and smart CDN, providing an integrated edge-device-cloud collaboration solution for users. The community has reached ongoing completions like the industry’s largest cloud native highway project powered by edge-cloud synergy (100,000 edge nodes and 500,000 edge applications are centrally managed. Traffic at provincial borders is 13% smoother, and tolling efficiency is 10 times higher.) Other examples include the industry’s first cloud native satellites, vehicles, and oilfields.
- Cloud native satellites[1] (“Sky Computing Constellation” jointly developed with Beijing University of Posts and Telecommunications): BUPT integrates KubeEdge with satellite computing to enable satellites to use resources of edge and central clouds simultaneously in space and have AI and multitasking capabilities. By means of collaborative inference between satellites and ground stations, the calculation precision is improved by more than 50%, and the amount of data sent back by satellites to the ground is reduced by 90%. The distributed AI provided by Sedna improves the on-orbit image inference and image recognition accuracy.
- Cloud native vehicles (SAIC MAXUS[2]): KubeEdge is used to connect vehicles to the cloud as nodes, implementing unified management of more than 100,000 vehicles. A single cluster manages millions of devices, facilitating unified device upgrade.
- Smart campus (XingHai IoT[3]): Xinghai IoT is an IoT company that provides comprehensive smart building solutions by leveraging a construction IoT platform, intelligent hardware, and AI. Xinghai IoT now offers services in a wide range of areas. Therefore, its solutions should be portable and replicable and need to ensure real-time data processing and secure data storage. KubeEdge, with services designed for cloud native development and edge-cloud synergy, has become an indispensable part of Xinghai IoT for building smart campuses.
- China’s highways[4]: Connected ETC systems and the removal of tollgates at provincial borders give rise to the deployment of a large number of toll gentries and controllers to collect vehicle information. Currently, the KubeEdge-based edge management system manages nearly 100,000 edge nodes and more than 500,000 edge applications in 29 provinces, municipalities, and autonomous regions. It supports the continuous adjustment and update of the highway gantry services, and collects more than 300 million data records every day.
- Smart customer service (China Mobile[5]): Branches of China Mobile had headaches such as slow service response, low O&M efficiency, and low resource utilization. KubeEdge helps improve O&M efficiency by over 35%, and the service continuity of their 10086 customer service system reaches 99.999%.
- Smart factory (Raisecom[6]): Ensuring industrial production safety is an important requirement of Raisecom. With KubeEdge as the edge computing platform, factory safety is under perfect control using AI, reducing the occurrence of accidents and improving the production efficiency.
- Mine Brain[7] (Jingying Shuzhi): “Mine Brain” has helped many mining enterprises in Shanxi to realize smart mining in more than 1,000 mines: unified management, batch delivery from the center, and remote upgrade; AI analysis algorithms to deliver instructions from the cloud to the mines and provide real-time risk warning. The identification rate has reached 98%. Centralized monitoring of the IT infrastructure of sub-mining sites reduces O&M costs by 65%. Integrated full-stack IT devices in a cabinet reduce deployment costs by 75%.
- IoT (SF Express[8]): Industrial IoT is seeing explosive device connections and data volume. Based on KubeEdge, SF Express built ubiquitous IoT applications for their logistics and supply chain systems, and connected heterogeneous devices from multiple sources by direct connection or cross-level connection through edge nodes. The company effectively streamlined onsite OT production systems. Digital monitoring and intelligent management help improve business operations.
- FinTech[9] (China Construction Bank): Banks have high demands on service consistency, system stability, and security. Their IT systems must be scalable and agile on the basis of being highly available and reliable. KubeEdge helps CCB Fintech realize platform-based and cloud-based edge computing to make everything intelligent.
- Large-scale CDN (China Telecom eCloud[10]): As a typical product with cloud-network synergy, CDN needs to manage a large number of widely distributed edge nodes. Its core components are complex to be reconstructed, associated components need to be deployed in collaboration, and applications need to be managed in a unified manner to reduce costs and improve efficiency. By June 22, all new and legacy nodes of eCloud have been moved to cloud based on KubeEdge, and they now have a full CDN product line that supports multiple acceleration services for live streaming, VOD, downloads, security, services outside Chinese mainland, as well as whole site and static acceleration, backed by industry-leading precise scheduling.
V. Thriving Community
As the industry’s first cloud-native edge computing framework and the only incubation project for edge computing in CNCF, KubeEdge has always been an advocate and beneficiary of open source. As of now, we get 6,200 Stars on GitHub. More than 1,200 global developers contributed, and more than 80 enterprises and scientific research institutions have joined us. Partners including Huawei, Google, Intel, Arm, Red Hat, VMware, IBM, are widely distributed in the production, academic and research circles at home and abroad.

In addition, KubeEdge has established the KubeEdge Technical Steering Committee (KubeEdge TSC) and special interest groups (SIGs) in different directions, including Device/IoT, Scalability, Security, Node, Networking, AI, MEC, and Robotics. The ecosystem operations team and user ecosystem operations team stand ready to boost a robust ecosystem.
VI. Global Developer Activities
To get closer to real-world demands on cloud-native edge computing, KubeEdge actively participates in industry conferences such as KubeCon, OpenSource Summit, Linux Con, and GOTC to share its practices and achievements in this field, and meet global developers to discover new challenges and come up with innovative solutions to them. KubeEdge also provides bridges for developers to connect, such as KubeEdge Summit and KubeEdge Academy Workshop. Such connections inspire innovation on KubeEdge and edge computing.
At the same time, KubeEdge meetups, lectures, and other exchange activities keep going in many cities. Open courses help more users and developers learn and understand cloud native edge computing technologies.

VII. Future Development
Technological innovation never stops. KubeEdge is ready to help you find the solutions to the challenges you are facing, supported by our members from a wide range of industries. KubeEdge also encourages your own ideas and technical design.

We are ready to be the pathfinder in the vast territory of cloud native edge computing.
KubeCon + CloudNativeCon Europe 2023
Stay tuned for us at KubeCon + CloudNativeCon Europe 2023 to be held from April 18 to 21, where our project founders will present KubeEdge technologies and practices you can’t miss:
Cloud Native Edge Computing with KubeEdge: Updates and Future
Friday April 21, 2023 14:55 – 15:30 CEST
Forum Center | E103-104
Schedule Link: https://sched.co/1HySu
Speaker:
Zefeng (Kevin) Wang / Huawei
Lead of Cloud Native Open Source Team
Kevin Wang is a longstanding contributor in the CNCF community, leader of the cloud native open source team at Huawei, and co-founder of the CNCF KubeEdge, Volcano and Karmada projects. Kevin has contributed to Kubernetes upstream for years and now spends 100% of his work and focus on wider open source cloud native community development.
Yin Ding / Google
Software Engineering Manager
Yin Ding is an Engineering Manager at Google, leading Kubernetes Hardening team. He has more than 15 years of experiences in the large scale and distributed computing area. He has led numerous cloud native efforts and projects in house, and also been an active member of open source communities for many years. He is early founder of CNCF KubeEdge open source project, and the PTL of LF Edge Akraino KubeEdge BP project. He is a past speaker at Open Source Summit, OpenStack Summit, and meetups.
Topic Introduction:
KubeEdge is an open source edge computing framework that extends the power of Kubernetes from the cloud to the edge. In this session, Kevin and Yin will share:
- The latest updates from KubeEdge Technical Steering Committee (TSC);
- News from sig-robotics, sig-node, sig-scalability and sig-networking, etc.;
- Latest new user adoptions, including: cloud native satellite, cloud native SDV (software defined vehicle), cloud native offshore oil field, etc.;
- A demo of the new features in the latest release 1.13 (January 2023) In the end, there will be an open Q&A for attendees to ask questions and give feedback.

The Cloud Native Computing Foundation’s flagship conference gathers adopters and technologists from leading open source and cloud native communities in Amsterdam, The Netherlands from 18-21 April, 2023. Join our CNCF Graduated and Incubating Projects as the community gathers for four days to further the education and advancement of cloud native computing. For more details, please visit the official website:
https://events.linuxfoundation.org/kubecon-cloudnativecon-europe/program/schedule/
For more about KubeEdge, visit the following links:
Website: https://kubeedge.io
GitHub: https://github.com/kubeedge/kubeedgeSlack
Address: https://kubeedge.slack.com
Email list: https://groups.google.com/forum/#!forum/kubeedge
Weekly community meeting: https://zoom.us/j/4167237304
Twitter: https://twitter.com/KubeEdge
Documentation: https://docs.kubeedge.io/en/latest/
References:
[1] Cloud native satellites: https://www.bupt.edu.cn/info/1079/84939.htm
[2] SAIC MAXUS:https://www.bilibili.com/video/av771524351/
[3] Xinghai-IOT:https://github.com/kubeedge/kubeedge/blob/master/ADOPTERS.md#xinghai-iot
[4] China’s highways :https://blog.51cto.com/u_12788036/2930104
[5] China Mobile:https://xie.infoq.cn/article/e860a6bb1a516bb262a38d703
[6] Raisecom: https://github.com/kubeedge/kubeedge/blob/master/ADOPTERS.md#raisecom-technology-coltd
[7] Mine Brain:https://github.com/kubeedge/kubeedge/blob/master/ADOPTERS.md#jingying-shuzhi-technology-co-ltd
[8] SF Express:https://www.bilibili.com/video/BV1Gg41117d8/?spm_id_from=333.999.0.0
[9] FinTech :https://www.bilibili.com/video/BV17V4y1E7bZ/?spm_id_from=333.999.0.0
[10] China Telecom eCloud:https://mp.weixin.qq.com/s/bPq9NpR6dO8wBvHCoj5RXA






